Techsane

B2B интернет-магазин

Techsane
клиент
ООО «Течсейн»
что сделали
Аналитика, проектирование, UI/UX дизайн, frontend, backend-разработка, тестирование, поддержка и развитие
дата запуска
сентябрь 2023
Заказчик

Компания Techsane работает в сфере телекоммуникаций и специализируется на реализации комплексных, высокотехнологичных решений для операторов связи. Оборудование, которое поставляет компания Techsane, отличается высоким качеством и производительностью. Среди её поставщиков мировые бренды, такие как HP, CISCO, Extreme Networks и другие.

Цели и задачи

Цель проекта:

разработать эффективную онлайн-платформу, чтобы автоматизировать процессы оптовых заказов и увеличить объёмы продаж партнёрам и дилерам компании.

Задачи:

  • создание интуитивно понятного интерфейса для оформления оптовых заказов
  • создание структурированного каталога товаров с возможностью кросс-фильтрации и быстрого поиска по артикулу
  • разработка механизмов для обработки заказов, их подтверждения, отслеживания статусов и уведомления клиентов о ходе выполнения
  • интеграция с CRM для эффективной работы с клиентской базой и учёта бизнес-процессов
Главная страница
Главная страница
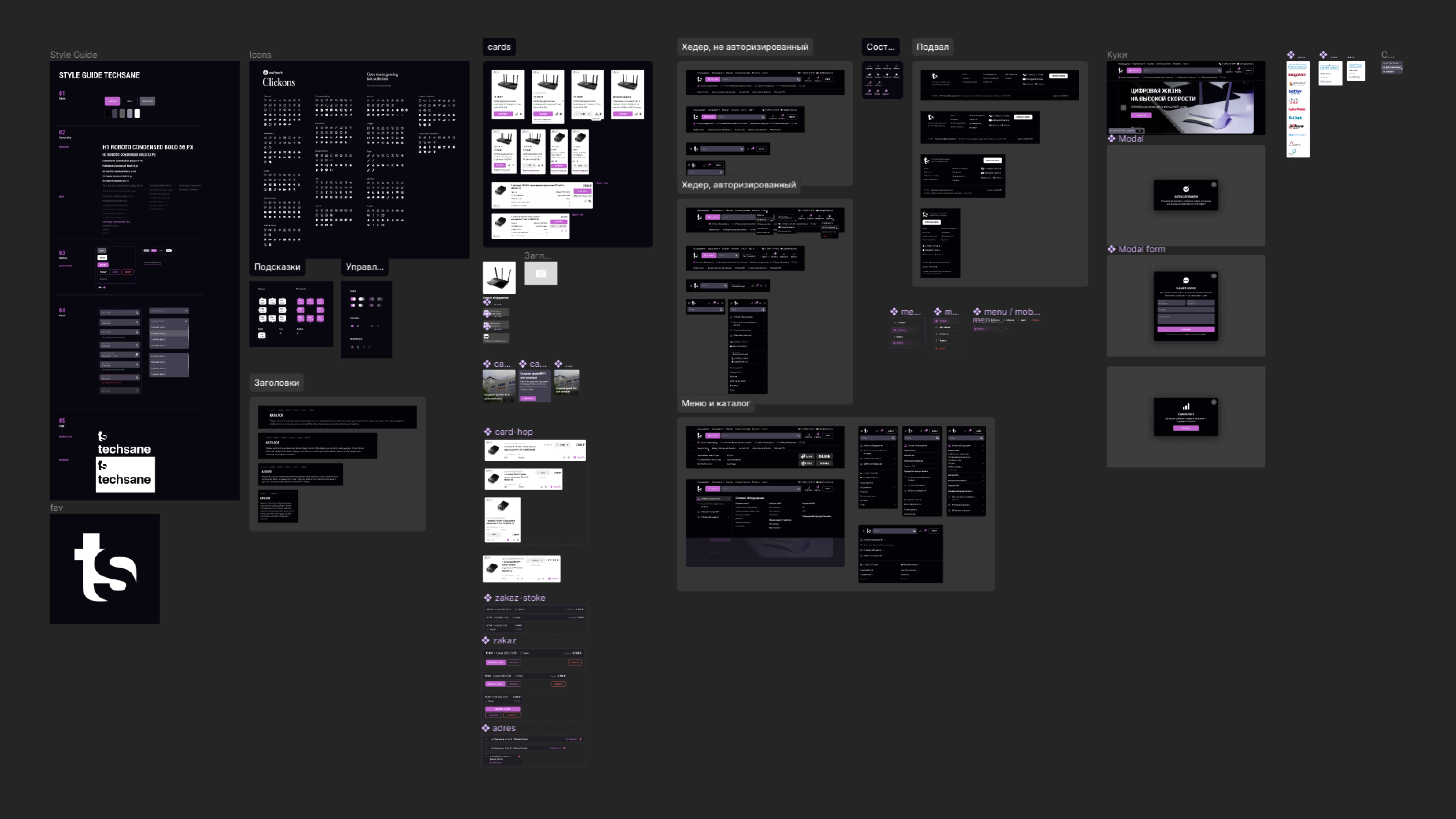
Аналитика и дизайн
  1. Когда заказчик пришёл к нам, у него уже был негативный опыт создания B2B интернет-магазина. Мы провели аудит неудачного решения совместно с топ-менеджментом заказчика, выявили проблемы и недостатки этого решения. Это позволило нам учесть существующий опыт и избежать ошибок в новой версии.
  2. Детально проработали навигацию по сайту и все сценарии взаимодействия пользователя с сайтом. Было важно предоставить B2B-клиентам возможность быстро по артикулам находить и заказывать товары, а также учесть другие особенности оптовых продаж.
  3. B2B-клиенты часто делают крупные заказы с большим количеством ассортимента и закупки на постоянной основе. При проектировании бизнес-процесса оформления заказа и покупки мы выявили общие паттерны и предусмотрели возможность сохранять списки товаров, повторять предыдущие заказы и предоставлять удобные опции для организации логистики.
  4. Спроектировали функционал личного кабинета: предоставление автоматизированных и индивидуальных опций значительно упрощает взаимодействие с B2B клиентами.
Аналитика и дизайн
Аналитика и дизайн
Каталог товаров

Трехуровневый каталог товаров с умным фильтром и поиском по артикулу/названию.

Отдельный каталог по производителю с сортировкой по алфавиту, отображением количества товаров того или иного бренда. Предусмотрели возможность перейти на страницу самого бренда, где выводятся лучшие предложения, новинки и все разделы, в которых представлены товары этого бренда.

Каталог товаров
Каталог товаров
Каталог по производителю
Каталог по производителю
Карточка товара

Классическая реализация для B2B интернет-магазина с возможностью сравнить товары, запросить цену, перейти к списку товаров бренда.

Карточка товара
Карточка товара
Корзина и оформление заказа

В B2B интернет-магазине корзина и оформление заказа имеют свои особенности, поскольку часто включают в себя крупные заказы или регулярные поставки.

  • возможность положить товары в корзину без авторизации и регистрации
  • оформить заказ могут только ИП и юр.лица
  • корзина с товарами синхронизируется до и после авторизации пользователя
  • в форме регистрации интегрирован сервис DaData для автоматической проверки и исправления данных
  • настроены способы оплаты: предоплата или отсрочка платежа, есть возможность выбрать адреса доставки из ЛК
  • можно оформить заказ с товарами, у которых стоит «Цена по запросу»
Корзина и оформление заказа
Корзина и оформление заказа
Личный кабинет

Личный кабинет в B2B интернет-магазине предоставляет удобные функции и возможности для клиентов.

  • просмотр, сортировка и отслеживание всех предыдущих заказов, включая детали, статусы, суммы, даты
  • возможность повторить или модифицировать предыдущие заказы для удобства клиента
  • коммуникация и обратная связь — возможность связаться с персональным менеджером или службой поддержки
Личный кабинет
Личный кабинет
Интеграция с Битрикс24
  • при регистрации нового пользователя в магазине в Битрикс24 отправляется запрос на создание или привязку компании и контакта. Со стороны Заказчика назначается персональный менеджер, его контактные данные передаются в шапку профиля в личном кабинете пользователя в интернет-магазине
  • автоматическая интеграция заказов с сайта в Битрикс24 по API, их редактирование, управление статусами, а также передача выставленных счётов из Битрикс24 и актуализация данных в личном кабинете пользователя
  • все формы обратной связи в интернет-магазине интегрированы с Битрикс24
что в итоге

Мы разработали B2B интернет-магазин для оптовых клиентов нашего заказчика, предоставив функционал, который позволит кратно масштабировать продажи.

Автоматизировали процесс заказа, оплаты, доставки и обслуживания клиентов, тем самым сократили время обработки заказов и уменьшили количество необходимых менеджеров по продажам.

Чтобы соответствовать требованиям меняющегося рынка и ожиданиям целевой аудитории, необходимо постоянно развивать ресурс.

Совместно с Заказчиком мы запланировали следующий этап работ по масштабированию функционала личного кабинета: оформлению возвратов, претензий, актов-сверки, внедрению бонусной программы и тд.

результат techsane.ru
стек технологий
Figma
VanillaJS
PHP
Bitrix
Битрикс24
MySQL
Docker
Gitlab
менеджер проекта
  • Евгений Околита
дизайнер
  • Марк Новак
  • Денис Соколов
фронтенд
  • Елена Вараксина
  • Ирина Пушкарева
бэкенд
  • Павел Дубровин
  • Роман Бызов
  • Даниил Шумских
Тест качества
  • Полина Махмутова

Хотите также?

или свяжитесь напрямую telegram whatsapp
можно почтой info@machaon.ru
москва
Дмитровское 100, стр. 2
+7 499 755 62 98
киров
Московская 25г
+7 8332 35 18 86

Ещё

Полезно

Читайте нас ВКонтакте

Рассказываем про интересные кейсы, делимся инсайтами и открытиями

Читайте нас ВКонтакте
Подписаться
статья

ЕГЭ сам себя не сдаст

Готовимся правильно в условиях неидеальной системы

ЕГЭ сам себя не сдаст
Читать vc.ru
Фон
Фон
статья

Сам себе Twitch

Создаем стриминг на сайте с помощью Jitsi

Сам себе Twitch
Читать tproger.ru
статья

Автозапись конференции в Jitsi

Как настроить через Jibri

Автозапись конференции в Jitsi
Читать tproger.ru
статья

Внутренний стартап

Как мы делали продукт в сервисной компании

Внутренний стартап
Читать habr.com
Фон
Фон
Смотреть все 90+